Anthropic 黑客马拉松冠军- ClaudeCode配置整理和补充
前言
分析参考来源:
- 黑客马拉松冠军 Claude Code 配置合集:https://github.com/affaan-m/everything-claude-code
- Anthropic官方Skill配置说明:https://github.com/anthropics/skills
- ClaudeCode配置文件:https://code.claude.com/docs/en/sub-agents
一、跨会话共享内存
文件链接:https://my.feishu.cn/file/JBMBbeZXVofxEyx5sS3caNopntg
.hNeDppAV.png)
在使用 ClaudeCode 的过程中,会话记录虽然可以被保存到本地文件中,也可以使用 resume 指令继续上一次对话,但是完整会话记录会被压缩,如果经过多次压缩,关键的决策信息会被不断的稀释,直到完全忘记,那么我理解的关键信息就是如下四点:
- 哪些方法是有效的(有证据可以验证)
- 哪些尝试过的方法是无效的
- 哪些方法尚未尝试
- 哪些未完成的工作
🪐所以为了保证上面四点关键的信息能够在多个会话共享,就需要有一个单独的中间态的临时会话文件
这个时候是需要完整的文件创建和保存的自动化流程,还有填充内容的指令,可以采用三种 hook 来解决这个文件的创建、加载、保存的问题,
- 预压缩钩子(PreCompact Hook):在上下文压缩发生之前,将重要状态保存至文件
- 会话完成钩子(SessionComplete Hook):会话结束时,将学习成果持久化至文件或初始化文件
- 会话开始钩子(SessionStart Hook):新会话启动时,自动加载先前上下文,并输出最新文件的路径
那么这个临时文件(会话记录文件)我们要填充什么内容进去?,怎么填充?
- 填充的内容:可以根据上面四点信息方向来让 Claude 总结会话历史、你也可以手动编写该文件,整理写入你认为重要的会话关键信息
- 填充的方式:你可以在聊天会话中主动提及,也可以创建相应的 Skill 和 Command 来使用
🌴 这个模式下使用到的文件 hook 为:
- scripts/hooks/session-start.js:会话开始钩子
- scripts/hooks/pre-compact.js:会话压缩钩子
- scripts/hooks/session-end.js:会话完成钩子
二、持续学习并更新记忆
文件链接:https://my.feishu.cn/file/POoGb5SQtov2uex2hvocXAEjn0d.CE5d9aQ0.png)
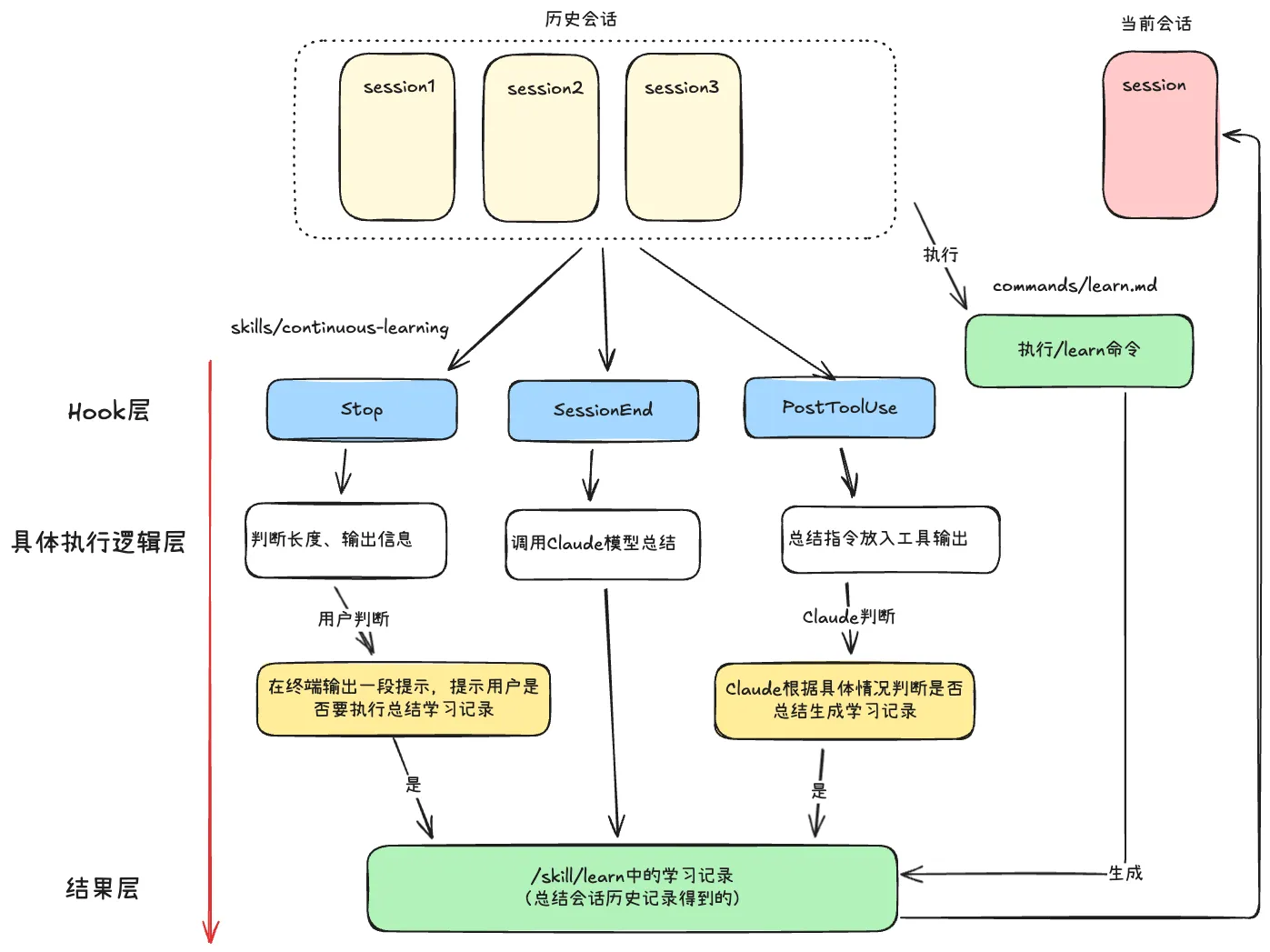
关于持续学习并更新记忆的触发方式有两种:一种是 Hook 的挂载脚本自动执行的方式、另外一种是 Command 命令手动执行的方式
🧩关于 Hook 的挂载脚本自动执行的方式,该方式使用了三种不同时机的 Hook 来触发
- Stop 的 Hook 的具体逻辑:
- 简单的对于会话列表的长度进行判断
- 如果长度达标、那么输出提示词信息给用户看
- Sessionend 的 Hook 的具体逻辑:
- 读取完整的会话历史记录
- 通过claude -p "xxx",来调用claude生成学习记录
- PostToolUse 的 Hook 的具体逻辑:
- 简单的进行会话列表的长度判断
- 将“总结学习记录的指令”放入到工具返回结果,以此输入给Claude触发判断
🧩关于 Cmmand 命令手动执行的方式、该方式设计了/learn 指令来执行
当用户在会话中完成任务的时候,发现有一些设计方案非常值得保存到记忆中,这个时候就可以触发/learn 指令
所有总结下来的学习记录都存放在/skill/learn 文件夹中,这样或许 Agent 可以自动根据具体情况使用 Skill 的学习记录的技能
🌴 模式下使用到的文件 Command 和 Skill 为:
- commands/learn.md
- skills/continuous-learning
👉 小拓展: 关于会话记录文件(Session Tmp)和学习记录文件(Learn Skill)的区别
- 学习记录文件(Learn Skill):全局的、永久的、抽象的知识规则,目的是避免重复犯错,积累经验
- 会话记录文件(Session Tmp):局部的、临时的、具体的工作状态,目的是用于跨会话的连续性
文件所在的位置也不同:
- 学习记录文件(Learn Skill):/.claude/skills/learned/jsonwebtoken-v9-migration.md
- 会话记录文件(Session Tmp):/.claude/sessions/2026-01-20-auth-feature.tmp
学习记录文件的例子:
- 工具的描述要说明"何时使用"而不只是"做什么"
- 工具参数的设计中必填参数尽量少,可选参数提供默认值
- 件路径参数要说明是相对路径还是绝对路径
会话记录文件的例子:
- 创建了
database_query工具的基础定义 - 在工具描述中明确说明"优先使用 simple_query,只有必要时才用 complex_query"
二、提高项目可维护性 - 检测评估+冗余代码清理
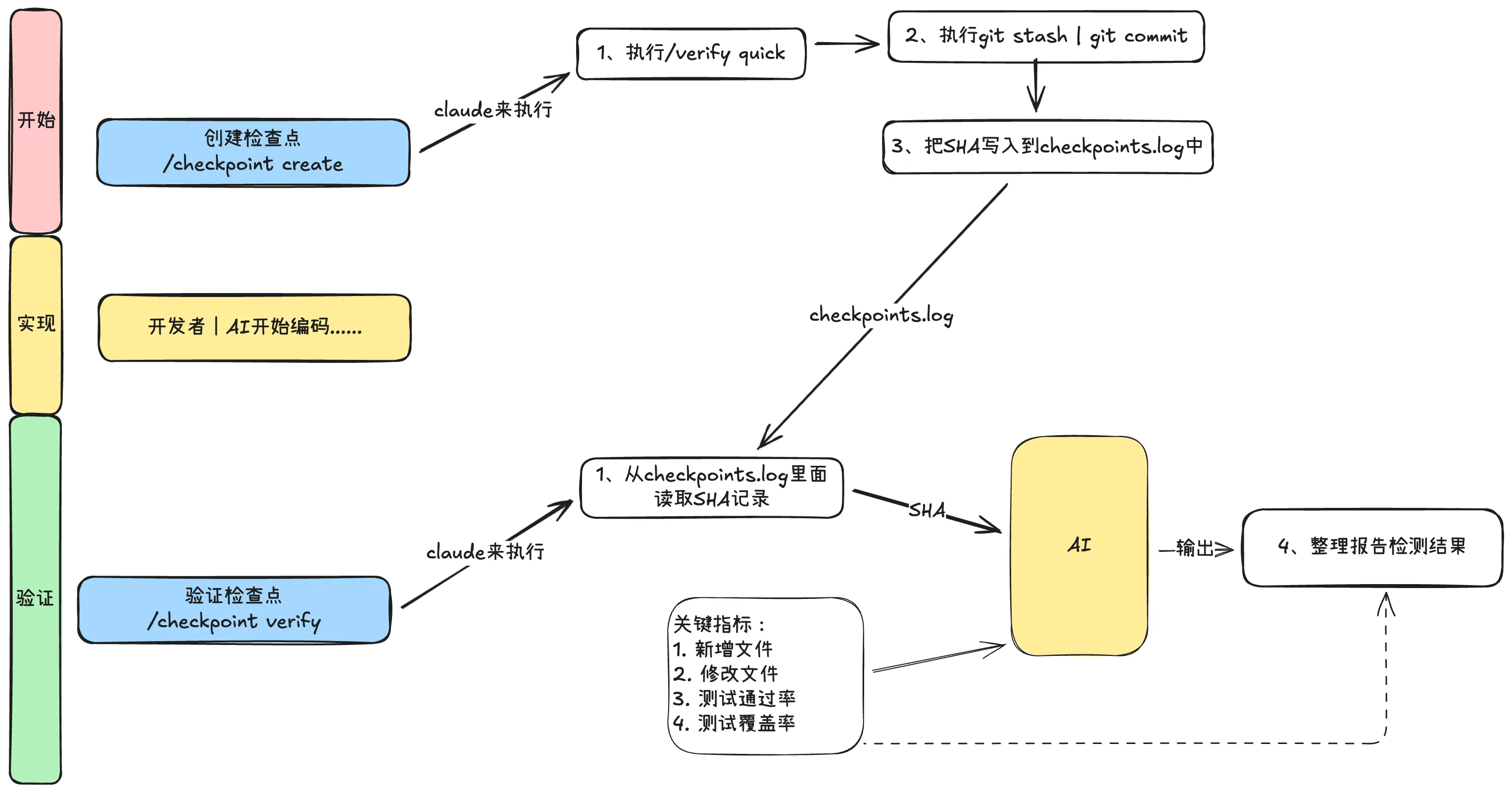
3.1、基于检查点的评估
.CQdfokTo.png)
使用基于检查点评估的方式,流程就是:开始 -> 实现 -> 验证这三步循环,每一个功能都由这三步来约束
- 开始:在功能实现之前,先运行一下开始步骤的指令,这样可以保证代码库的工作空间是干净的
- 实现:这个时候就可以开始编写功能代码了,你自己编写或使用 AI 编写都可以
- 验证:在这个功能完成的差不多了,或者已经编写一段时间的代码啦,可以运行验证指令,进行简单的代码评估,评估验证你这段时间写的代码如何,是否合格,是否符合要求规范
🧩 那么我们来细细的说一下开始指令( /checkpoints create )
- 执行/verify quick 的指令,只检查构建和类型的错误,这样执行起来快
- 执行 git stash 或 commit ,保存当前的代码状态,让功能开始之前工作空间是干净的
- 执行
git rev-parse --short HEAD把 SHA 写入到日志文件checkpoints.log中
🧩 接下来我们来说一下验证指令( /checkpoint verify )
- 先从 checkpoints.log 中去除最近的 SHA
- 大模型自己根据具体情况调用 git diff 和运行代码相关测试的命令
- 根据“关键指标”的要求输出报告,报告中要有:新增文件、修改文件、测试通过率、覆盖率等
这种方式真的非常好,非常优雅,因为所有的流程不是强制自动化的,只是提供了最小的必要条件“SHA”。 至于如何获取新增和修改文件,测试和覆盖率这些指标,都是由模型自己来决定的,最大程度上保证了模型自主性,目前模型能力已经很厉害了,保持模型的自主性,我们未来可以用最小的改动代价换来最大的能力提升
🌴 该模式下使用到的文件 Command 和 Skill 为:
- commands/checkpoint.md
- commands/verify.md
3.2、持续评估
.BiGKSPHk.png)
在持续评估的模式下,具体的流程为:
- 触发点:每 N 分钟或重大变更后运行
- 运行点:运行完整的测试套件、构建状态、代码检查等,使用 Skill 或 Command
- 运行结果:输出完整详细的检测报告
- 判断结束点:根据输出的报告判断当前的代码是否合格,如果合格就结束,不合格的话就要进行修复
- 修复点:对于报告中不合格的检测点进行修复,成功修复之后结束
🌴 该模式下使用到的文件 Command 和 Skill 为:
- skills/verification-loop
- commands/verify.md
两种检测评估方式的区别:
- 基于检查点评估的方式:适合用于具有明确里程碑的线性工作流程
- 持久评估的方式:适合长时间运行的会话
🌟 所以决定因素是任务的性质,基于检查点评估方式适用于具有明确阶段的特性实现,持续性的评估方式适用于探索性重构或维护,这类工作是没有明确的里程碑和结束点的
3.3、清理冗余代码
清理冗余代码的功能是使用一个子 Agent 和一个 Command,区别的话就是 Agent 更加详细完整一些,Command 指令轻便一点,直接一点:
- Command 指令: commands/refactor-clean.md
- 子 Agent 的设计: agents/refactor-cleaner.md
目前 Command 指令更加清晰直接一些,我们接下来就分析整理一下这个命令书写的流程吧
# 重构清理
通过测试验证,安全识别并移除死代码:
1. 运行死代码分析工具:
- knip:查找未使用的导出与文件
- depcheck:查找未使用依赖
- ts-prune:查找未使用的 TypeScript 导出
2. 在 .reports/dead-code-analysis.md 中生成完整报告
3. 按严重程度分类发现结果:
- SAFE:测试文件、未使用的工具
- CAUTION:API 路由、组件
- DANGER:配置文件、主入口
4. 只建议安全删除项
5. 每次删除前:
- 运行完整测试套件
- 确认测试通过
- 应用变更
- 再次运行测试
- 如失败则回滚
6. 展示已清理项目的汇总
在运行测试之前,绝不删除代码!- 先使用工具找出冗余代码:
knip、depcheck、ts-prune这三种工具 - 把结果写入到文件中,同时对结果进行风险分类
- 按照“完全流程”进行删除冗余带你:安全流程是在删除代码的前后都要运行测试,也就是(测试 - 删除 - 测试)
3.4、代码地图 - 可信的上下文
.Di2JgpHv.png)
有代码地图的存在,其就可以作为 AI 或者开发者了解代码库的入口,AI 可以通过代码地图,使用较少的 Token 就可以了解项目的全局面貌。
代码地图里面的文档不要多,尽量保持精简。
🌴 该模式下使用到的文件 Command 和 Skill 为:
- agents/doc-updater.md
- commands/update-codemaps.md
- commands/update-docs.md
3.5、一点总结
那我们总结一下吧,关于提高项目可维护性的四种方式:
- 在适当干预下,两种验证方法(基于检查点评估和持续评估)足以避免大部分技术债务。让 Claude 完成任务后通过运行技能和 PostToolUse 钩子进行验证,有助于实现这一点。
- 持续更新代码地图也有帮助,因为它记录了变更日志以及代码地图随时间的演变过程,这提供了除代码仓库本身之外的可靠信息来源。
- 通过严格的规则,Claude 将避免创建杂乱的随机.md 文件,避免为相似代码生成重复文件,也不会留下大量废弃代码。可以考虑rules的方式,全局的创建文档的规则
三、子智能体的使用方式:循环验证调用+编排
使用子智能体的方式会导致整个会话的上下文产生“中断”
子代理的存在是为了通过返回摘要而非全部信息来节省上下文。然而,编排器拥有子代理所缺乏的语义上下文。子代理只知道字面查询,不了解请求背后的目的或推理过程。摘要常常遗漏关键细节
来自@ PerceptualPeak 的类比:“你的老板派你去开会并要求你提供摘要。你回来后向他汇报了情况。十有八九,他会有后续问题。你的摘要不会包含他需要的所有信息,因为你没有他那种隐含的上下文。”
所以目前更好使用子代理的方式有两种:循环验证调用模式和顺序执行的编排器
3.1、循环验证调用
.B7Ft8Y1j.png)
循环验证调用的流程:
- 主智能体评估子智能体的结果
- 当结果不合格的话,主智能体根据评估结果提出新的检索任务
- 子智能体按照新的检索任务继续检索
- 循环最多 3 轮
在这种模式下,主智能体派发给子智能体的任务要“具体的问题+更广泛的目标”,让整体的检索面积更大,能检索到更多的结果
🌴 该模式下使用到的文件 Command 和 Skill 为:
- skills/iterative-retrieval
3.2、编排智能体
.BIp1UEmN.png)
编排智能体的原则是:
- 每个代理接收一个明确的输入、并生成一个明确的输出
- 输出成为下一阶段的输入
- 切勿跳过任何阶段 - 每个阶段都蕴含价值
- 在智能体之间使用/clear命令以保持上下文的新鲜度
- 将中间输出存储在文件中(而非仅存在内存中)
除了固定的四种功能编排好的子智能体调用流程,还可以自定义子智能体的调用顺序
/orchestrate custom "architect,tdd-guide,code-reviewer" "Redesign caching layer"🌴 该模式下使用到的文件 Command 和 Skill 为:
- commands/orchestrate.md
- agents/architect.md
- agents/code-reviewer.md
- agents/planner.md
- agents/security-reviewer.md
- agents/tdd-guide.md
四、文章配置详解
点击展开完整代码 - 配置详解
everything-claude-code/
|-- .claude-plugin/ # 插件和市场清单
| |-- plugin.json # 插件元数据和组件路径
| |-- marketplace.json # /plugin marketplace add 的市场目录
|
|-- agents/ # 子智能体文件夹
| |-- planner.md # 功能实现规划
| |-- architect.md # 系统设计决策
| |-- tdd-guide.md # 测试驱动开发
| |-- code-reviewer.md # 质量和安全审查
| |-- security-reviewer.md # 漏洞分析
| |-- build-error-resolver.md # 构建错误解决
| |-- e2e-runner.md # Playwright E2E 测试
| |-- refactor-cleaner.md # 死代码清理
| |-- doc-updater.md # 文档同步
| |-- go-reviewer.md # Go 代码审查(新增)
| |-- go-build-resolver.md # Go 构建错误解决(新增)
|
|-- skills/ # 技能
| |-- coding-standards/ # 编程语言最佳实践
| |-- backend-patterns/ # API、数据库、缓存模式
| |-- frontend-patterns/ # React、Next.js 模式
| |-- continuous-learning/ # 从会话中自动提取模式(长篇指南)
| |-- continuous-learning-v2/ # 基于直觉的学习,带置信度评分
| |-- iterative-retrieval/ # 子智能体的渐进式上下文优化
| |-- strategic-compact/ # 手动压缩建议(长篇指南)
| |-- tdd-workflow/ # TDD 方法论
| |-- security-review/ # 安全检查清单
| |-- eval-harness/ # 验证循环评估(长篇指南)
| |-- verification-loop/ # 持续验证(长篇指南)
| |-- golang-patterns/ # Go 语言习惯用法和最佳实践(新增)
| |-- golang-testing/ # Go 测试模式、TDD、基准测试(新增)
|
|-- commands/ # 命令
| |-- tdd.md # /tdd - 测试驱动开发
| |-- plan.md # /plan - 实现规划
| |-- e2e.md # /e2e - E2E 测试生成
| |-- code-review.md # /code-review - 质量审查
| |-- build-fix.md # /build-fix - 修复构建错误
| |-- refactor-clean.md # /refactor-clean - 死代码移除
| |-- learn.md # /learn - 会话中提取模式(长篇指南)
| |-- checkpoint.md # /checkpoint - 保存验证状态(长篇指南)
| |-- verify.md # /verify - 运行验证循环(长篇指南)
| |-- setup-pm.md # /setup-pm - 配置包管理器
| |-- go-review.md # /go-review - Go 代码审查(新增)
| |-- go-test.md # /go-test - Go TDD 工作流(新增)
| |-- go-build.md # /go-build - 修复 Go 构建错误(新增)
| |-- skill-create.md # /skill-create - 从 git 历史生成技能(新增)
| |-- instinct-status.md # /instinct-status - 查看学习到的直觉(新增)
| |-- instinct-import.md # /instinct-import - 导入直觉(新增)
| |-- instinct-export.md # /instinct-export - 导出直觉(新增)
| |-- evolve.md # /evolve - 将直觉聚类为技能(新增)
|
|-- rules/ # 始终遵循的指南(复制到 ~/.claude/rules/)
| |-- security.md # 强制性安全检查
| |-- coding-style.md # 不可变性、文件组织
| |-- testing.md # TDD、80% 覆盖率要求
| |-- git-workflow.md # 提交格式、PR 流程
| |-- agents.md # 何时委托给子智能体
| |-- performance.md # 模型选择、上下文管理
|
|-- hooks/ # 基于触发器的自动化
| |-- hooks.json # 所有钩子配置(PreToolUse、PostToolUse、Stop 等)
| |-- memory-persistence/ # 会话生命周期钩子(长篇指南)
| |-- strategic-compact/ # 压缩建议(长篇指南)
|
|-- scripts/ # 跨平台 Node.js 脚本(新增)
| |-- lib/ # 共享工具
| | |-- utils.js # 跨平台文件/路径/系统工具
| | |-- package-manager.js # 包管理器检测和选择
| |-- hooks/ # 钩子实现
| | |-- session-start.js # 会话开始时加载上下文
| | |-- session-end.js # 会话结束时保存状态
| | |-- pre-compact.js # 压缩前状态保存
| | |-- suggest-compact.js # 战略性压缩建议
| | |-- evaluate-session.js # 从会话中提取模式
| |-- setup-package-manager.js # 交互式包管理器设置
|
|-- tests/ # 测试套件(新增)
| |-- lib/ # 库测试
| |-- hooks/ # 钩子测试
| |-- run-all.js # 运行所有测试
|
|-- contexts/ # 动态系统提示注入上下文(长篇指南)
| |-- dev.md # 开发模式上下文
| |-- review.md # 代码审查模式上下文
| |-- research.md # 研究/探索模式上下文
|
|-- examples/ # 示例配置和会话
| |-- CLAUDE.md # 项目级配置示例
| |-- user-CLAUDE.md # 用户级配置示例
|
|-- mcp-configs/ # MCP 服务器配置
| |-- mcp-servers.json # GitHub、Supabase、Vercel、Railway 等
|
|-- marketplace.json # 自托管市场配置(用于 /plugin marketplace add)🌴按照核心功能拆分使用的话:
- 跨会话共享内存
- scripts/hooks/session-start.js:会话开始钩子
- scripts/hooks/pre-compact.js:会话压缩钩子
- scripts/hooks/session-end.js:会话完成钩子
- 持续学习并更新记忆:
- commands/learn.md
- skills/continuous-learning
- 提高项目的可维护性:
- commands/checkpoint.md
- commands/verify.md
- skills/verification-loop
- commands/refactor-clean.md
- agents/refactor-cleaner.md
- agents/doc-updater.md
- commands/update-codemaps.md
- commands/update-docs.md
- 子智能体使用方式:
- skills/iterative-retrieval
- commands/orchestrate.md
- agents/architect.md
- agents/code-reviewer.md
- agents/planner.md
- agents/security-reviewer.md
- agents/tdd-guide.md